声优热聊语音是一款面向广大声优爱好者和用户的社交聊天类应用。在这里,你可以与各地的声优达人进行实时语音交流,分享经验,互相学习。作为一款国产软件,声优热聊语音将带给你全新的社交体验。
声优热聊语音怎么注册账号
1、进入软件后,可选择【登录/注册】、【微信登录】或【QQ登录】,选择前需勾选同意【用户服务协议】及【用户隐私政策】。
2、在登录界面,若没有账号可点击【注册账号】,也可选择【一键登录】、且需勾选同意相关协议政策。
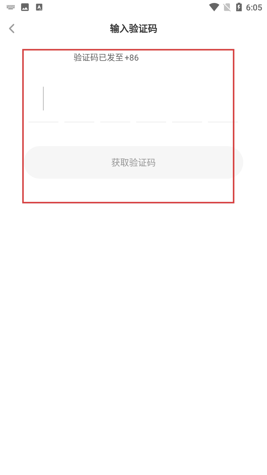
3、注册时需在输入框填写注册的手机号,然后点击【获取验证码】,同时要勾选同意【用户服务协议】及【用户隐私政策】。
4、输入手机号获取验证码后,在对应输入框填写验证码,若未收到可点击【获取验证码】重新获取。
功能
1、实时语音聊天:声优热聊语音支持实时语音聊天功能,让用户可以随时随地与其他声优爱好者进行语音交流,分享心得。
2、声优资讯:应用内汇聚了丰富的声优资讯,包括行业动态、声优作品推荐等,方便用户了解最新的声优信息。
3、在线学习:声优热聊语音还提供了在线学习功能,包括发声技巧、角色演绎等多种课程,帮助用户提升声优技能。
特色
1、专业声优社区:应用内汇聚了大量专业声优和爱好者,形成了一个高质量的交流社区,让用户能够与行业精英互动。
2、语音交友:声优热聊语音支持语音交友功能,让用户可以通过语音匹配找到志同道合的声优朋友。
3、多样化互动:应用内提供了丰富的互动方式,包括语音直播、在线问答、话题讨论等,满足用户多样化的社交需求。
优势
1、安全可靠:声优热聊语音注重用户隐私保护,采用先进的加密技术保护用户数据安全。
2、优质体验:应用界面简洁友好,操作便捷,让用户能够轻松上手。
3、实时更新:团队持续对应用进行优化和更新,修复漏洞并添加新功能,确保用户体验始终处于行业前沿。
通过以上介绍,相信你对声优热聊语音已经有了更深入的了解。作为一款专注于声优领域的社交聊天类应用,它将带给你全新的社交体验和学习机会。快来声优热聊语音,与更多声优爱好者一起畅聊吧!
更新日志
v3.0.4版本
【更新】邀请拉新奖励机制重磅来袭;
【优化】社区动态-悬赏图片发布更流畅;
【修复】一些已知问题,提高网络通话的稳定性;
详细信息
- 文件大小:30.11MB
- 当前版本:
- 上线时间:2025-12-08 02:55:10

5.0分



















































