废文网sosadfun V4.20.00
5.0分
- 本游戏:官方版安全无广告需网络
- 标签: 废文网 小说阅读平台 sosadfun
- 更新时间:2025-12-16 16:18:20
- 相关软件
-
废文网sosadfun李鬼分站手机版
10.2MB/ 生活服务 /
10
-
疯狂追书
2.2MB/ 生活服务 /
10
-
点文阅读
56.2MB/ 生活服务 /
10
废文网sosadfun是一款面向广大小说爱好者的在线网文阅读平台,这里整合了全网多家知名小说平台的资源,无论是玄幻冒险、都市商战、古装修仙、校园恋爱,还是异世界龙傲天这类特色题材,都能在这里找到。你一定能在这儿发现喜欢的小说,还可以加入社区和其他同好分享阅读心得、结交朋友。感兴趣的小伙伴,快来废文网sosadfun体验一下吧!
废文网怎么登陆
废文网站登录入口 地址:https://sosad.fun
备用链接:https://www.xn--pxtr7m5ny.com/
登录入口:https://www.xn--pxtr7m5ny.com/login
废文网于2017年成立,是一个自始至终由私人搭建、依靠私人资金支撑并运营的网站。网站最初的创办初衷,仅仅是希望为文学爱好者构建一方自由的创作空间。在这里,创作者能够无拘无束地进行创作:不必因违禁机制而感到抓狂;无需强行删减合情合理的章节内容;也不用忧虑自己的作品会被埋没在海量信息中。
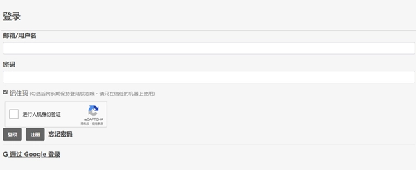
废文网怎么登陆
点击进入网站页面,滑动到最底部,若有需要请切换为中文语言。
之后回到页面最顶部找到登录按钮,点击该按钮进入登录界面,接着输入账号信息。
没有账号的用户可以通过注册按钮进行注册。
输入正确的账号后完成验证即可正常使用。
废文网sosadfun软件特色
安全保障:严格保障信息安全,采用多重加密技术。
快速稳定:运行既快速又稳定,保障过程中的流畅体验。
实时同步功能:助力页面达成同步效果,便于用户在各类设备之间共享文件。
个性设置:按照个人偏好开展个性化配置,构建专属于自己的编辑环境。
废文网sosadfun软件亮点
这款能让你在这里找到更多想追的书籍的软件,线上资源十分丰富,各类书籍都能找到。
还能帮你收获更多惊喜,当下的热门资源也都能任你使用。
你可以随时查看,也能快速搜索获取所需内容。
废文网sosadfun软件测评
这里会依据用户每日阅读的书籍类型,为其推荐同类别的书籍。
经过严格筛选,这里的每一部小说均为精品版本,读者可安心直接阅读。
一款实用的护眼模式,能够助力用户减轻辐射给眼睛带来的伤害。
详细信息
- 文件大小:37.38MB
- 当前版本:V4.20.00
- 上线时间:2025-12-16 16:18:20





















































